
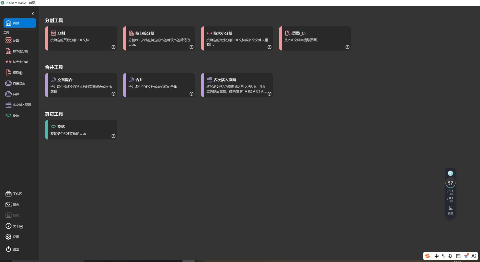
使用PDFsam Basic(免费开源)在家中或工作场所,从PDF文件中拆分、合并、旋转、混合和提取页面。你的PDF文档在电脑上保持私密,无需上传到第三方服务。合并、拆分、旋转、转换、编辑、签署PDF文件… 我们为您准备了一切
下载地址:
© 版权声明
文章版权归作者所有,未经允许请勿转载。
THE END


使用PDFsam Basic(免费开源)在家中或工作场所,从PDF文件中拆分、合并、旋转、混合和提取页面。你的PDF文档在电脑上保持私密,无需上传到第三方服务。合并、拆分、旋转、转换、编辑、签署PDF文件… 我们为您准备了一切
暂无评论内容